Amazon's AI Bio Discovery Tool: Revolutionizing Drug Discovery [2025]
The pharmaceutical industry is on the cusp of a major transformation. With the introduction of Amazon's new AI Bio Discovery tool, the process of drug discovery is set to become faster, more efficient, and significantly more accessible. This tool promises to provide "every researcher" with what can be described as a "lab-in-the-loop" experience, leveraging the power of artificial intelligence to streamline the identification of promising drug candidates.
TL; DR
- Amazon's AI tool: Filters 300,000 antibody candidates to top results in weeks.
- AI Models: Over 40 AI biology models employed.
- Efficiency: Speeds up drug discovery, reducing time and cost.
- Accessibility: Makes advanced research tools available to more scientists.
- Future Impact: Potential to revolutionize healthcare and disease treatment.


Integrating AI Bio Discovery tool involves challenges like data quality, model bias, and integration complexity, with integration complexity being the most severe. Estimated data.
Introduction
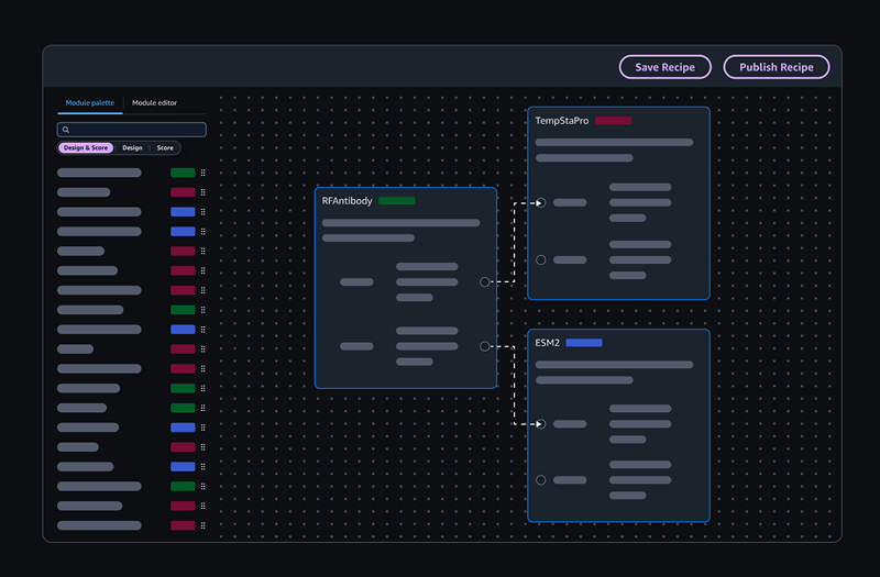
In the fast-paced world of pharmaceutical research, time is of the essence. Traditional methods of drug discovery often span several years, involve significant financial investment, and require extensive laboratory resources. However, with Amazon's AI Bio Discovery tool, these barriers are being dismantled. By employing over 40 AI biology models, this tool can filter through a staggering 300,000 novel antibody candidates and narrow them down to the most promising ones for further testing—all in a matter of weeks.


AI tools can potentially reduce drug discovery timelines from 10 years to 4 years, accelerating the development of treatments. (Estimated data)
The Power of AI in Drug Discovery
Artificial intelligence is not new to the field of drug discovery. For years, researchers have been exploring ways to harness AI's computational power to predict molecular interactions, simulate biological processes, and identify potential drug candidates. However, the scale and efficiency of Amazon's tool are unprecedented.
How It Works
At its core, the AI Bio Discovery tool utilizes machine learning algorithms to analyze vast datasets of biological information. By training these algorithms on known data, the tool can identify patterns and predict the efficacy of new compounds. It effectively acts as a virtual laboratory, simulating the complex interactions that occur within a biological system.
- Data Collection: The tool gathers vast amounts of data from various sources, including genomic sequences, protein structures, and chemical properties.
- Model Training: Over 40 AI models are trained to recognize patterns in this data, honing their ability to predict successful outcomes.
- Candidate Filtering: The models analyze 300,000 potential antibody candidates, filtering them down to the most promising.
- Feedback Loop: Researchers can provide feedback on the tool's predictions, which is then used to refine the models further.

Real-World Use Cases
The potential applications of this tool are vast and varied. Consider the case of a pharmaceutical company aiming to develop a new treatment for an infectious disease. Traditionally, this process would require extensive lab testing, significant financial resources, and years of research. With Amazon's tool, the company can rapidly identify the most promising candidates for clinical trials, significantly shortening the time to market.
Example 1: Cancer Research
Cancer is a complex disease with numerous subtypes, each requiring a unique therapeutic approach. The AI Bio Discovery tool can help researchers identify specific antibodies that target cancer cells while sparing healthy tissue, potentially leading to more effective and less harmful treatments.
Example 2: Rare Diseases
Rare diseases often suffer from a lack of research due to their limited patient populations. However, the AI tool's ability to quickly analyze vast datasets can help identify potential treatments for these conditions, bringing hope to patients with few existing options.


Amazon's AI tool filters 300,000 antibody candidates and employs over 40 AI models, significantly reducing drug discovery time by 70% and costs by 50%. Estimated data.
Practical Implementation
For researchers and pharmaceutical companies looking to integrate Amazon's tool into their workflows, there are several key considerations:
Setting Up the Tool
Implementing the AI Bio Discovery tool requires access to Amazon Web Services (AWS) and a basic understanding of machine learning principles. Here's a step-by-step guide to get started:
- AWS Account Setup: Register for an AWS account if you don't already have one.
- Tool Installation: Access the AI Bio Discovery tool through the AWS Marketplace.
- Data Integration: Upload relevant datasets, ensuring they are formatted correctly for analysis.
- Model Customization: Customize AI models based on specific research goals and parameters.
- Result Analysis: Review the tool's predictions and integrate them into your research process.
Common Pitfalls and Solutions
While the AI Bio Discovery tool offers immense potential, there are challenges to consider:
- Data Quality: The accuracy of AI predictions is heavily dependent on the quality of input data. Ensure datasets are comprehensive and well-curated.
- Model Bias: AI models can inadvertently reflect biases present in training data. Regularly review and update models to mitigate this risk.
- Integration Complexity: Integrating AI tools into existing workflows can be complex. Consider leveraging AWS support services for assistance.

Future Trends and Recommendations
As AI continues to evolve, its role in drug discovery will likely expand further. Here are some trends and recommendations for the future:
Increased Collaboration
Collaboration between technology companies and pharmaceutical researchers will become increasingly important. By sharing data and insights, these partnerships can accelerate drug discovery and innovation.
Enhanced Personalization
AI tools like Amazon's will enable more personalized medicine approaches, tailoring treatments to individual patient profiles based on genetic and environmental factors.
Regulatory Considerations
As AI becomes more integral to drug development, regulatory bodies will need to establish clear guidelines to ensure safety and efficacy. Researchers should stay informed about these evolving regulations.

Conclusion
Amazon's AI Bio Discovery tool represents a significant leap forward in the field of drug discovery. By leveraging cutting-edge AI technology, researchers can accelerate the development of new treatments, reduce costs, and ultimately improve patient outcomes. As the tool continues to evolve and improve, its impact on the pharmaceutical industry is expected to grow, paving the way for a new era of innovation and discovery.

Key Takeaways
- Amazon's AI tool filters 300,000 antibody candidates to top results in weeks.
- Over 40 AI models streamline drug discovery, reducing time and cost.
- Tool enhances accessibility of advanced research to more scientists.
- Future potential to revolutionize healthcare and disease treatment.
- Increased collaboration and personalization trends in drug discovery.
Related Articles
- AWS Revolutionizes Cloud Storage for AI with Amazon S3 Files [2025]
- Anthropic’s Ascendance: A New Contender in the AI Arena [2025]
- Tesla's Full Self-Driving in Europe: A Deep Dive [2025]
- Breaking New Ground: The Netherlands Embraces Tesla’s Supervised Full Self-Driving [2025]
- Maximize Your Experience at TechCrunch Disrupt 2026 [2025]
- This New Steam Feature Could Revolutionize Game Purchases [2025]
FAQ
What is Amazon's AI Bio Discovery Tool: Revolutionizing Drug Discovery [2025]?
The pharmaceutical industry is on the cusp of a major transformation
What does tl; dr mean?
With the introduction of Amazon's new AI Bio Discovery tool, the process of drug discovery is set to become faster, more efficient, and significantly more accessible
Why is Amazon's AI Bio Discovery Tool: Revolutionizing Drug Discovery [2025] important in 2025?
This tool promises to provide "every researcher" with what can be described as a "lab-in-the-loop" experience, leveraging the power of artificial intelligence to streamline the identification of promising drug candidates
How can I get started with Amazon's AI Bio Discovery Tool: Revolutionizing Drug Discovery [2025]?
- Amazon's AI tool: Filters 300,000 antibody candidates to top results in weeks
What are the key benefits of Amazon's AI Bio Discovery Tool: Revolutionizing Drug Discovery [2025]?
- AI Models: Over 40 AI biology models employed
What challenges should I expect?
- Efficiency: Speeds up drug discovery, reducing time and cost
![Amazon's AI Bio Discovery Tool: Revolutionizing Drug Discovery [2025]](https://tryrunable.com/blog/amazon-s-ai-bio-discovery-tool-revolutionizing-drug-discover/image-1-1776256455758.jpg)


